This model incorporates the V-Prediction model.
Please use a V-Prediction-compatible UI such as ComfyUI.
2024/12/23
The model file has been replaced due to issues with the merge content.
Merged Model
https://civarchive.com/models/959490/holy-mix-illustriousxl-high-contrast-anime-checkpoint
https://civarchive.com/models/510261/spo-sdxl4k-p10eplorawebui
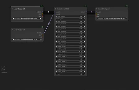
Merge Recipe
Please refer to the attached image.
License
Fair AI Public License 1.0-SD
The license inherits the terms of the source models.
Description
Change the merge base model to NoobAI vPred v0.9R.








