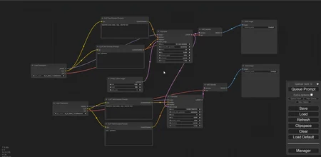
This is a simple comfyui workflow that lets you use the SDXL Base model and refiner model simultaneously.
Description
FAQ
Comments (6)
The archive you posted is literally corrupted not even unzip on Linux knows what to do with this
semmlerino583Nov 10, 2024
no youre just too stupid
GPUPoorChadJan 6, 2025
@semmlerino583 This isn't helpful but it seems to work now
CharezonSep 25, 2025
Just a heads up for anyone reading this. The archive is actually a "RAR" file, so simply rename the extension from .zip to .rar and try extract again
booo
Invalid broken zip file. Entire entry should be deleted
