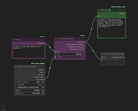
This workflow uses my Camera Modifier custom node to change the style of an image. The workflow can be clipped into your existing image generation workflow, or you can download the custom node and play around with it in your own setup:
https://github.com/ThuckMaBaws/TMB-Camera-Modifier/tree/main
All the images in the showcase had exactly the same prompt, model, settings etc. Only the modifier node was changed to alter the style of each one.



















