Finetuned Stable-Audio-Open-1.0 with a few community hardstyle kicks from Reddit Hardstyle Sample Packs published in the r/hardstyle.
At the moment this is just an experiment, so the kickdrums generated are not usable.
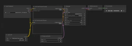
REQUIREMENTS
Model requires Stable Audio bundle in ComfyUI (I think it's there by default), mainly for EmptyLatentAudio, PreviewAudio, SaveAudio, VAEDecodeAudio nodes.
I'm sorry but i don't know if it can be run on A1111 or other SD clients.
KEYWORDS V2
rhsp: generic keyword for hard kicks
ops: generic keyword for hard kicks, generally more crunchy and wide than rhsp
hardstyle: classic hardstyle kicks
gated: gated kicks
raw: rawstyle kicks
reverse: reverse bass
zaag: zaag kicks
psy: psy-trance kicks
color: normally applied together with gated or raw, for color kicks
frenchcore: frenchcore kicks
C, C#, D, D#, E, F, F#, G, G#, A, A#, B: kick tune
Some r/hardstyle artist names such as Bloodfire, Darklight, D-Charged, ...
PARAMETERS V2
Steps: 250
CFG: 3.0, 6.0 or 9.0
Sampler: euler
Scheduler: normal
EmptyLatentAudio: 5.0 seconds
