CivArchive
Model Type
Base Model
Add Mirror
NodeGPT - v0.1
NSFW
v0.1
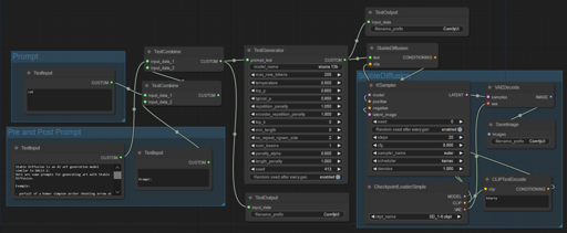
ComfyUI Extension Nodes for Automated Text Generation.
https://github.com/xXAdonesXx/NodeGPT
Description
Other
Other
by
Antonym
Download (Beta)
View on SeaArt
CivitAI Version
Prompt
ComfyUI
Details
Downloads
1
Platform
SeaArt
Platform Status
Available
Created
7/25/2024
Updated
10/3/2025
Deleted
-
Files
Available On (1 platform)
SeaArt
NodeGPT - v0.1