Davemane42's Custom Node for ComfyUI
Also available on Github
Instalation:
Download the .zip archive
extract
ComfyUI_Dave_CustomNodefolder toComfyUI/custom_nodes/Start ComfyUI
all require file should be downloaded/copied from there.
no need to manually copy/paste .js files anymore
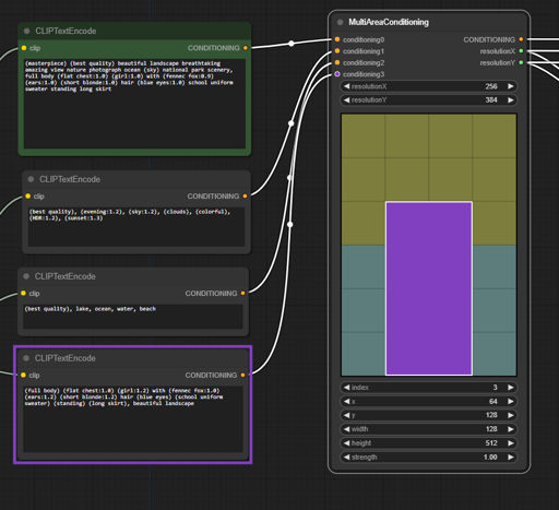
MultiAreaConditioning 2.4:
Let you visualize the ConditioningSetArea node for better control
Right click menu to add/remove/swap layers
Display what node is associated with current input selected
Also come with a ConditioningUpscale node. useseful for hires fix workflow
MultiLatentComposite 1.1:
Let you visualize the MultiLatentComposite node for better control
Right click menu to add/remove/swap layers
Display what node is associated with current input selected
Description
more automated install / fixed index slider
Details
Downloads
14
Platform
SeaArt
Platform Status
Available
Created
7/25/2024
Updated
10/4/2025
Deleted
-

