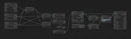
Input total amount of images in image limit, path to folder with images in load image batch, select model (I use only object detection models here), should work for segmentation too, enter N batch count and queue. For obb I generate masks outside and use in workflow 2.
Job iterator custom nodes allow to batch jobs without unloading models between each node which results in massive speed up. I use 50 it's fits images nicely in my ram without needing to cloes everything else.
Workflow embedded in the image so you can drag-and-drop image onto ComfyUI canvas.

