CivArchive
    Preview 99243457Preview 99243442

    There was an issue in Basic v5.0 and earlier where updating ComfyUI_frontend to version 1.24.4 or later would break the workflow.
    This issue has been fixed in Basic v6.0.

    Due to the switch to the v3 schema, my custom nodes may produce errors. If that happens, please remove the nodes from the workflow once and add them again.

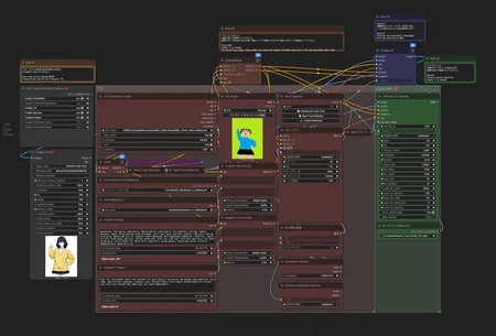
    This is a workflow for NoobAI XL and Illustrious-XL.

    Last update: XY Plot v3.0

    In the default settings, the upscale nodes are disabled.
    Please enable them as needed.

    Includes WaveSpeed inference cache.

    The Euler Ancestral sampler is not recommended because it has a low effect on cached inference.

    Installation of Triton and SageAttention is required.

    ex) pip install triton-windows

    SageAttention is here

    Please download and install the appropriate version for your environment.

    The default settings are configured for models using V-Prediction + zsnr.
    If you're using an Epsilon-Prediction model, please adjust the settings in the Checkpoint Loader accordingly.

    Supports Dynamic Prompts and A1111 syntax (e.g., BREAK).
    When using A1111 syntax, set weight_interpretation to A1111 in the CLIP Text Encode SDXL node.

    If generating an illustration larger than the resolution supported by the checkpoint without upscaling, enable the Apply Kohya's HiresFix node.

    Apply Kohya's HiresFix node is here.

    Please install custom nodes via "Install Missing Custom Nodes" in the ComfyUI Manager.

    The generated image files have prompts and workflows embedded, but the Civitai system cannot properly read the prompts.

    The default values are the recommended ones provided by ChatGPT.

    • Basic v7.0(2025/09/09update)

      Replaced the getter/setter nodes with a cleaner structure by converting some groups into Subgraphs.

    • Conditional LoRA v1.0(2025/09/25 update)

      This workflow is designed to apply a LoRA only when a regular expression match is detected.It works even more effectively when combined with comfyui-dynamicprompts.

      Please place a .toml file in advance in the custom_nodes\ComfyUI-hybs-nodes\config directory.

      This file should describe the conditions under which the LoRA is applied.

      Please refer to the way conditions are written in the following repository:

      https://github.com/hybskgks28275/ComfyUI-hybs-nodes

    • Couple(2mask) v3.0(2025/06/16 update)

      This is a workflow for distinguishing multiple regions.

    • Couple Region(2025/05/03 update)

      This is a workflow for distinguishing multiple regions.

      While generation speed may decrease, it allows you to limit the scope of application when using multiple LoRAs.

    • XY Plot(2025/10/17 update) New

      This is a workflow for XY Plot.

    • ModelMerge(2025/04/22 update)

      This is a workflow for model merge and preview.

    Description

    Replaced the getter/setter nodes with a cleaner structure by converting some groups into Subgraphs.

    Workflows
    Illustrious

    Details

    Downloads
    649
    Platform
    CivitAI
    Platform Status
    Available
    Created
    9/9/2025
    Updated
    12/13/2025
    Deleted
    -

    Files

    workflowForNoobaiXLAnd_basicV70.zip

    Mirrors

    workflowForNoobaiXLAnd_basicV70.zip

    Mirrors