CivArchive
    Workflow for Beginners | illustrious XL | Multi-Lora with ControlNet - Multi-Lora w/ ControlNet
    NSFW
    Preview 97016040
    Preview 97016058
    Preview 97016674
    Preview 97016675
    Preview 97016678
    Preview 97016677
    Preview 97016676

    NEW VERSION IS SAME BUT WITHOUT USE EVERYWHERE NODES

    new users: use this version

    Workflow for Beginners

    Plug and play workflow for new users to ComfyUI or users upgrading from older Stable Diffusions. Or maybe you're just having trouble getting your flow to work and need a look at someone's nodes setup.

    Just download missing nodes from Manager and refresh till you have everything.

    Sections include helpful notes for nodes or settings.

    Several downloads I recommend, (these are illustrious XL specific):

    • Lazy Embeddings for ALL
      I use lazypos, lazyneg, and lazyhand
      These go into ComfyUI>models>embeddings

    • ControlNet models for illustriousXL
      Use which ever ones you prefer
      I tend to only need Canny/Lineart/Depth
      These go into ComfyUI>models>controlnet

    • OpenPoseXL2 model
      This is SDXL but it works better than any IL versions I've found

    • Refiner/Upscaler model
      I prefer 4x_NMKD-Siax_200k. This is entirely preference but, a model is needed to make use of the upscaler.
      Download the pth and put it into ComfyUI>models>upscale_models

    • VAE
      Grab a VAE. If you use Illustrious, make sure it is an Illustrious VAE. If your images are washed out or look faded, most likely you didn't have a VAE.

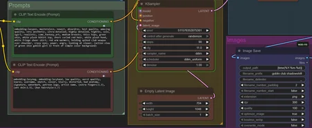
    Basic Flow

    • Checkpoint + Multi-Lora loader

    • Prompts

    • Controlnet with Breakdown
      load an image and create an openpose/canny/lineart that now inserts into generation
      easy to bypass/turn off

    • KSampler (Output Settings)

    • Refiner/Upscaler 1.5x

    • Image Save + Preview Image
      Normally ComfyUi does not actually save your images. It stores them temporarily. This fixes that. Now your images get saved in the output folder. Just like the good old SD 1.5 days.

    If you're looking for inpainting and needing to do precise touch ups, there's plenty of workflows on Civitai for that.

    If you are new to IllustriousXL or ComfyUI in general, this may help. If you are new to AI art and you just watched some random tutorial that was months old, this may help.

    This is something I dreamed about as a kid. I could type in words and the computer can bring that imagination to life! I waited 30 years for this and now the internet is telling me not to use AI? I waited long enough. You did too. Take this and make something. The only thing stopping you is your imagination.

    Description

    Same as other but, no more Use Everywhere node.

    Workflows
    Illustrious

    Details

    Downloads
    2,087
    Platform
    CivitAI
    Platform Status
    Available
    Created
    8/28/2025
    Updated
    3/28/2026
    Deleted
    -

    Files

    workflowForBeginners_multiLoraWControlnet.zip