🧠 Short Description
ComfyUI workflow that automatically generates image captions using JoyCaption, compatible with both Stable Diffusion and Flux.
Perfect for dataset preparation or qualitative comparison between caption models.
⚙️ Detailed Overview
This workflow takes a folder of images and automatically produces text descriptions (captions) using JoyCaption.
It supports three execution modes:
Stable Diffusion only
Flux only
Both models simultaneously
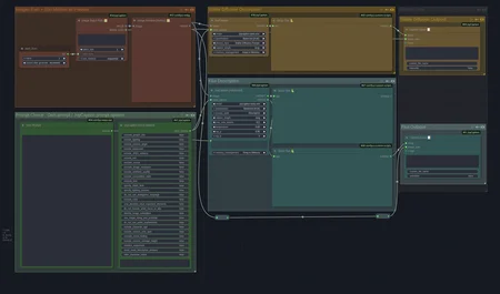
The pipeline is divided into five main sections:
Input (orange): select the source folder, choose sorting method, and preview the images being processed.
Prompt & Options (green): choose between a custom or automatic prompt and configure all JoyCaption parameters.
Description (yellow / blue): parallel caption generation for SD and Flux.
Output (right): automatically saves captions to separate files without overwriting.
Preview: optional visual check to ensure consistency before running a full batch.
This system makes it easy to compare the quality and consistency of captions produced by different models, while fully automating large-scale dataset annotation.
