CivArchive
    Easy Danbooru Tagger for ComfyUI with Clothing & Pose Separation - v1.0
    Preview 120679312
    Preview 120679495

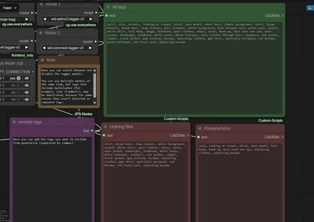
    This workflow is easy to use: simply load your image and press the Run Workflow button.

    I’ve added notes in case you’d like to customize the tagger settings to your preference.

    Description

    Workflows
    Other

    Details

    Downloads
    37
    Platform
    CivitAI
    Platform Status
    Available
    Created
    2/11/2026
    Updated
    2/11/2026
    Deleted
    -

    Files

    easyDanbooruTaggerFor_v10.zip

    Mirrors

    Huggingface (1 mirrors)