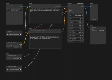
a workflow that use Ultimate SD Upscale to upscale with anima model.
this is just a example plz feel free to replace node to the version u are using.
the result isn't great since it lost the advantage of DIT due to tiling.(mainly mess up mesh texture in the image)
About Params
u can use the prompt of original image.
denoise should be 0.2-0.4.
steps should be 6-18 base on denoise.
tile base size should be 1200 for AP3 1520 for Anima Base
eular sampler will add grain like texture to background, avoid if u upscale image with large background area.
tile upscale with Anima Base still mess up with fishnet/fence texture. plz let me know if any one knows how to fix this, thank u.
26/04/12: 1.1 updated to preview3
26/04/18: added lora loader and adjusted params in 1.1, examples are in review
26/05/14: 1.2 added following QoL node: auto tile sizing, comparsion, save with metedata
Description
FAQ
Comments (3)
Hi, can you do a face detailer workflow for anima?
@CptCharname Thank you tested and this working
