Update: 24/01/2026
Qwen-VL Vision Model
Ideal for Models like Flux_2, Qwen ...
13.08.
Fixed a small Bug
Update: 08/09/2025
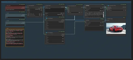
I had issues with the image loader in the old workflow, so I wrote a custom node myself that loads the images without errors.
This time, it uses GPT for captioning along with a custom instruction.
It can also be swapped out for open-source VLMs, but GPT works best overall.
Update 24.10.24: Added Joytag Caption
Update 29.04.24: I have changed the vision model from Moondream2 to llava.
For the llava model to work, Ollama must be installed. This allows llava to run locally and comfyui to communicate with llava via a local API.
Ollama Github:
Update 25.03.24: The bug that was causing incorrect counting has been fixed.
Comfy Moondream Caption (Dataset Caption Tool for Comfyui)
Welcome to Comfy Moondream Caption, a tool designed to generate captions for images using a local LMM. Follow the steps below to get started:

The workflow works for datasets with up to 9999 images.
Select Image Folder:
Navigate to the "folder_path" option and select the folder where your images are stored. Ensure that the images are in the supported format (e.g., PNG, JPEG).
Naming Convention:
Ensure that the images in the selected folder are sequentially numbered, such as "0001.png", "0002.png", and so on. This numbering is crucial for proper processing.
Enable Batch Captioning:
To enable batch captioning, go to the "Extra Options" section in the Comfy UI.
Select "Auto Queue" to ensure that captions are generated for all images in the selected folder.

Generate Captions:
Once the folder and options are set, click on the "Que Prompt" button to initiate the caption generation process.
Comfy Moondream Caption will analyze each image in the folder and generate captions for them.
Post-Processing:
After the caption generation process is complete, it's essential to reset the start index manually to 0. This ensures that the tool starts processing from the beginning for the next dataset.


Repeat for Additional Datasets:
If you have more datasets to analyze, repeat the process by selecting a new folder containing images.
Installation:
To set up this workflow, you'll need the ComfyUI Moondream custom nodes developed by Kijai. You can find them at: https://github.com/kijai/ComfyUI-moondream