CLIPTextEncode Node with BLIP
Dependencies
Fairscale>=0.4.4 (NOT in ComfyUI)
Transformers==4.26.1 (already in ComfyUI)
Timm>=0.4.12 (already in ComfyUI)
Gitpython (already in ComfyUI)
Local Installation
Inside ComfyUI_windows_portable\python_embeded, run:
python.exe -m pip install fairscaleAnd, inside ComfyUI_windows_portable\ComfyUI\custom_nodes\, run:
git clone https://github.com/paulo-coronado/comfy_clip_blip_nodeGoogle Colab Installation
Add a cell anywhere, with the following code:
!pip install fairscale
!cd custom_nodes && git clone https://github.com/paulo-coronado/comfy_clip_blip_node
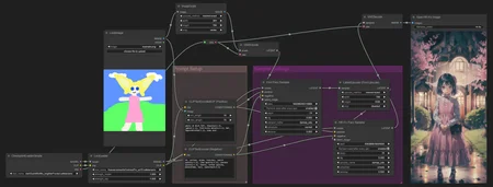
How to use
Add the CLIPTextEncodeBLIP node;
Connect the node with an image and select a value for min_length and max_length;
Optional: if you want to embed the BLIP text in a prompt, use the keyword BLIP_TEXT (e.g. "a photo of BLIP_TEXT", medium shot, intricate details, highly detailed).
Acknowledgement
The implementation of CLIPTextEncodeBLIP relies on resources from BLIP, ALBEF, Huggingface Transformers, and timm. We thank the original authors for their open-sourcing.
Description
CLIPTextEncodeBLIP - Initial Release
FAQ
Comments (2)
what about the model link to download and where to save it?
The paths for the models are incorrect; we get an extra 'ComfyUI' folder in the path. To fix it check: https://github.com/paulo-coronado/comfy_clip_blip_node/issues/6





