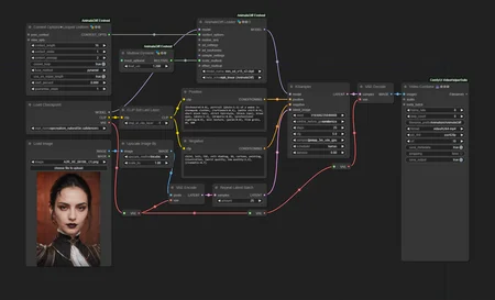
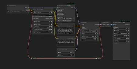
This is a pack of simple and straightforward workflows to use with AnimateDiff. Every workflow is made for it's primary function, not for 100 things at once. Minimum custom nodes.
Common requirenments
Install AnimateDiff-Evolved custom nodes;
Install Video-Helper-Suite custom nodes;
Download any motion model (default is mm_sd_v15_v2), put it in "/ComfyUI/models/animatediff_models";
Download any SD1.5 based model and put it in "/ComfyUI/models/checkpoints";
Read version info for additional requirenments.
Table of Contents
Description
This archive contains all workflows from other pages. To get what you need for a specific workflow, go to that workflow's page.
If you want everything, you'll need extra custom nodes:
FAQ
Comments (4)
omg yesss a working workflow for animatediff! love it thank you!
Works like a charm. Thank you
Thank you! Real simple workflows, for beginners, without additional modules, no need to install different other nodes, just pull and queue prompt!
Thank you! No bells and whistles extraneous to purpose. Perfect.




