CivArchive
    ControlNet Union for SDXL 1 Model Does it All (NEW) - v2.0 Extended
    NSFW
    Preview 20250167
    Preview 20250177
    Preview 20250203
    Preview 20250220
    Preview 20250238
    Preview 20250263
    Preview 20250277
    Preview 20250289
    Preview 20250296
    Preview 20251540
    Preview 20251608
    Preview 20251594
    Preview 20251604
    Preview 20251663
    Preview 20251644
    Preview 20251670
    Preview 20251676
    Preview 24145610
    Preview 24145916
    Preview 24145895

    Just Released ControlNet Union for SDXL

    1 Model Does it All (Pose, Canny, Scribble... and so on).

    No more need to hold onto so many different Controlnet Models.

    Choose witch preprocessor you would like to use from the drop down menu.

    Image chooser also included so you don't waist time completing unwanted images.

    This is just a basic workflow may need tweaking for certain pre processors.

    Link for the new Controlenet Union Model:

    https://huggingface.co/xinsir/controlnet-union-sdxl-1.0

    Description

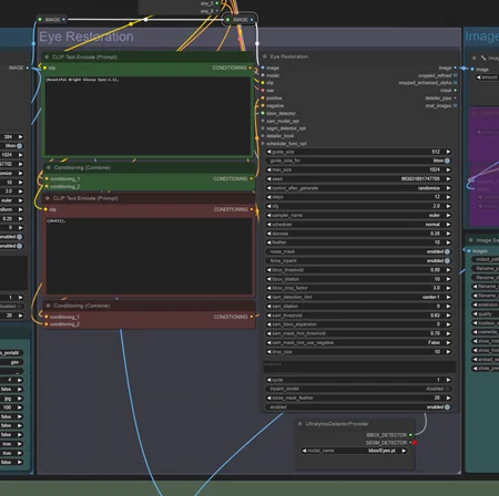
    Added:

    1: Mask layer for Depth preprocessor

    2: Face or Body Detailer

    3: Eye Restoration

    4: Upscale with 2nd K sampler

    5: Lora for Face / Body / Eyes

    6: Save at multiple Stages as Needed

    7:Image Comparers so you can see your changes at each stage

    This is a bit of a resource hog but can still run on 8 gigs of v-ram albeit Slower.

    Mask layer is for Depth and Zoe-depth ONLY.

    Suggest leaving Clip Skip switch Off, using clip skip can give interesting images but tends to ignore your prompt. (fun to play with)

    FAQ

    Workflows
    SDXL 1.0

    Details

    Downloads
    455
    Platform
    CivitAI
    Platform Status
    Available
    Created
    7/17/2024
    Updated
    4/22/2026
    Deleted
    -

    Files

    controlnetUnionForSDXL1_v20Extended.zip

    Mirrors