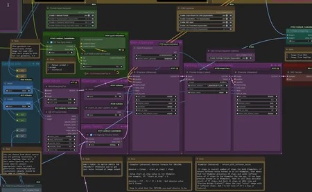
ComfyUI workflow for FLUX models. The overall idea of this workflow is to be able to have more control over noise manipulations. This wflow designed to get advantage of using 2 advanced KSamplers, also provides other basic functionalities such as:
Flux model loaders including GGUF variants.
Lora stacks.
CPU transfer nodes.
Basic Txt2Img with Florence2 nodes.
Img2Img with autoresizing.
Controlnets - UnionPro and Shakkerlabs.
Ultimate SD upscaler.
All instructions and links provided in the workflow itself.
My other workflows you might find useful - My Profile
Description
Details
Downloads
88
Platform
CivitAI
Platform Status
Deleted
Created
10/22/2024
Updated
8/9/2025
Deleted
8/7/2025
Files
workflowComfyuiForFlux_v10.zip
Mirrors
CivitAI (1 mirrors)
