CivArchive
    Flux Lora/Epoch Tester - v1.0
    Preview 42604805
    Preview 42604808
    Preview 42604871
    Preview 42604934
    Preview 42604978

    Version 2 (Testing with other LoRas): After I narrow down the first few epochs, I like to test to see how compatible they are with other LoRa's before choosing the one I will publish. I think that is important and I had to manually do it the last time, so I created this workflow that makes it easier to do so. I also figured out a way to easily adjust  the amount of Lora's to test, you should be able to get a good idea of how I set it up based on the notes within the workflow, as well as the example screenshots.

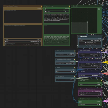
    Version 1: I was getting frustrated while testing my latest lora with a workflow I found because it didn't centralize all of the controls for each of the samplers so I made one that has all of the features that I like in my workflows. Nothing new, it has all of what I consider the settings I would want to change when testing lora epochs as a single input as well as wildcard support.

    You can leave both groups enabled if you want to compare up to 10 lora's as well as no lora, or just use the top one for no lora/ 5 lora's, bottom if you want to test 5 lora's only.

    Description

    I was getting frustrated while testing my latest lora with a workflow I found because it didn't centralize all of the controls for each of the samplers so I made one that has all of the features that I like in my workflows. Nothing new, it has all of what I consider the settings I would want to change when testing lora epochs as a single input as well as wildcard support.

    You can leave both groups enabled if you want to compare up to 10 lora's as well as no lora, or just use the top one for no lora/ 5 lora's, bottom if you want to test 5 lora's only.

    Workflows
    Flux.1 D

    Details

    Downloads
    94
    Platform
    CivitAI
    Platform Status
    Available
    Created
    11/28/2024
    Updated
    1/10/2026
    Deleted
    -

    Files

    fluxLoraEpochTester_v10.zip

    Mirrors

    CivitAI (1 mirrors)