CivArchive
    ReActor Batch Barebones - v2.0
    Preview 71301831

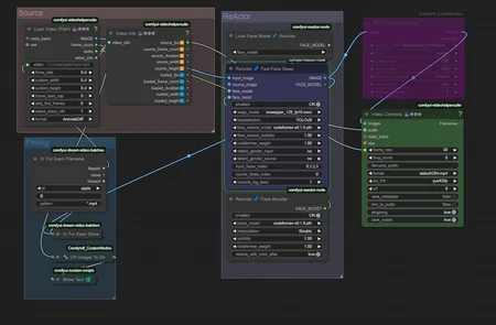
    Whatever is in source folder goes through reactor. I hope you're happy.

    Description

    Cleaned up the space, since people actually downloaded it. Should be nicer looking. Added an upscale node that is bypassed by default.

    FAQ

    Workflows
    SD 1.5

    Details

    Downloads
    642
    Platform
    CivitAI
    Platform Status
    Available
    Created
    4/20/2025
    Updated
    5/16/2026
    Deleted
    -

    Files

    reactorBatch_v20.zip

    Mirrors

    CivitAI (1 mirrors)