Whatever is in source folder goes through reactor. I hope you're happy.
Description
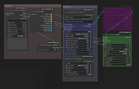
This version is not for batches of different files, but for individual huge files. As in full length videos. It uses Meta Batch Manager to split the input into batches of however many frames you want so you don't get slapped with silly errors that you (read: I) can't understand. Also, from an editing standpoint it's easier to run it through ReActor first, then do your editing for redoing sections which require advanced masking and compositing. You do have to specify the path of the video in the loader. The upscale is bypassed by default. Face boost is turned off as well, makes it faster to test. Forgot to turn it back on before exporting. And of course pingpong must be off in the combiner, or poor comfy will get seriously confused.
