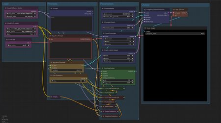
Run flux with negative prompting via 2 different methods in ComfyUI. Tested on a 16GB RTX A4000 and the fp8 dev model. Affects performance dramatically - approx 2x slower with Dynamic Thresholding, approx 3x slower with Perpendicular Negative Guidance, but it works.
The Flux.1-schnell and merged dev-schnell models don't appear to be compatible with either method.
Demo pics: Prompt is "4k photo, high quality, in a European forest,"
Negative Prompt is " "path, trail"
Description
Optional Negative via Boolean option. Flux Guidance Level is now adjustable.
Details
Downloads
0
Platform
CivitAI
Platform Status
Deleted
Created
8/8/2024
Updated
8/9/2025
Deleted
8/7/2025
Files
fluxNegativePrompting_optionalNegative.zip
Mirrors
CivitAI (1 mirrors)
